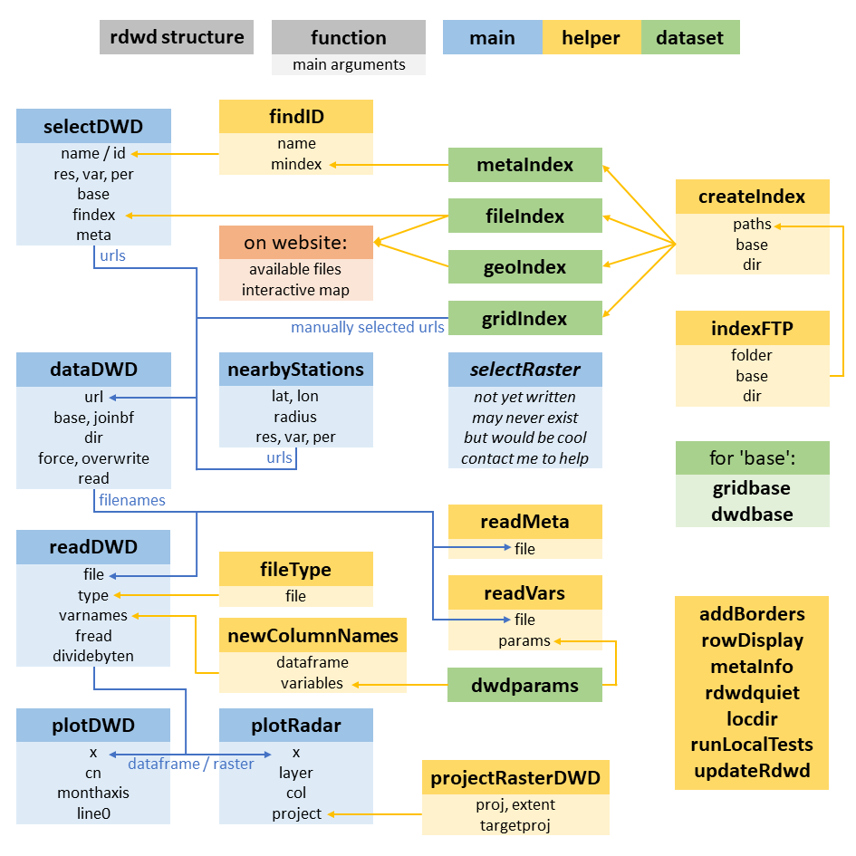
2 Package structure
rdwd is designed around 6 main functions:
selectDWD: select time series data, needing:- station id or name, see chapters interactive map and station selection
- res/var/per, see available options in chapter available datasets
- temporal resolution (res = 1/10 minutes, hourly, daily, monthly, annual)
- variables (var = temperature, rain, wind, sun, clouds, etc)
- observation period (per = historical long term records or the current year)
- index of files on the FTP server (
fileIndex), see chapter fileIndex
nearbyStations: alternative toselectDWDfor a given lat/lon locationraster data must be selected manually.
dataDWD: download a file (or multiple files), without re-downloads for existing filesreadDWD: read that data into R (handling all the various file formats)plotDWD: plot time seriesplotRadar: visualize all raster data types nicely on a projected map
